5 Best Free PostgreSQL Database Clients in 2025

Published: 2025-02-09

Managing PostgreSQL databases efficiently requires a reliable GUI client. In this article, we’ll compare five popular free and open-source PostgreSQL database management tools: DbGate, pgAdmin, DBeaver, HeidiSQL, and Beekeeper Studio. Some of these tools offer also paid editions, but we compare only features, which are available for free and with source codes.

DbGate

DbGate is a modern, versatile database management tool that offers both web-based and desktop interfaces. Its clean, intuitive design makes it an excellent choice for PostgreSQL database management.

DbGate screenshot
  • Type: Web-based + Desktop
  • Installation: npm, Docker, or desktop installer
  • Supported Databases: PostgreSQL, MySQL, SQLite, MongoDB, SQL Server, and more
  • Pros:
    • Clean, modern interface
    • Available as web or desktop application
    • Fast performance with large datasets
    • Docker deployment ready
  • Cons:
    • Newer compared to other tools
    • Query designer and compare database tool in premium version only
  • Pricing: Free and open source (Premium features available)
  • Technology: Electron, Svelte
Download DbGate
for Windows
Download DbGate
for Linux
Download DbGate
for MacOS

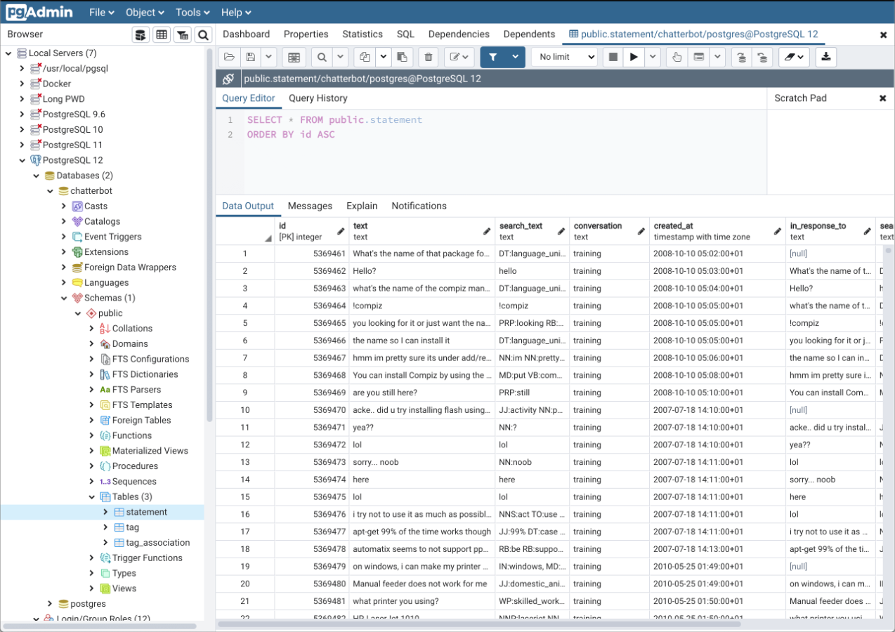
pgAdmin

pgAdmin is designed specially for PostgreSQL, providing a powerful interface for managing and administering PostgreSQL databases. Like DbGate, pgAdmin offers also web version.

pgAdmin screenshot
  • Type: Web-based + Desktop
  • Installation: Desktop installer or Docker
  • Supported Databases: PostgreSQL only
  • Pros:
    • Official PostgreSQL tool
    • Available as web or desktop application
    • Comprehensive PostgreSQL features
    • Strong community support
  • Cons:
    • Interface is very complex and not user-friendly
    • Can be resource-intensive, large installation, very slow to start
    • Limited to PostgreSQL only
  • Pricing: Free and open source
  • Technology: Electron, ReactJS

DBeaver

DBeaver is a powerful universal database tool that supports multiple databases while providing good PostgreSQL integration. It is written in Java and uses JDBC drivers, so you could expect Eclipse-like user interface.

DBeaver screenshot
  • Type: Desktop
  • Installation: Desktop installer
  • Supported Databases: PostgreSQL, MySQL, Oracle, MongoDB, and many more
  • Pros:
    • Rich feature set
    • Active development
    • Supports many databases
  • Cons:
    • UI is more complex and less intuitive
    • Some features only in paid version
  • Pricing: Free Community Edition (Enterprise features available)
  • Technology: Java

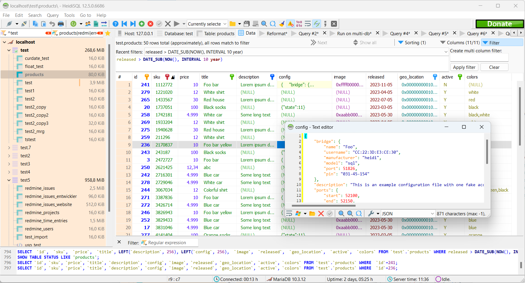
HeidiSQL

HeidiSQL is mature client, originally for MySQL, but also supports PostgreSQL and other databases. Compared to other tools, it is very old software, its development started already in 1999 and in 2006, it was named HeidiSQL and published as open-source. It is written in Delphi (using Pascal) from Embarcadero (former Borland).

HeidiSQL screenshot
  • Type: Desktop
  • Installation: Windows installer (Wine for Linux/Mac)
  • Supported Databases: PostgreSQL, MySQL, MSSQL, MariaDB
  • Pros:
    • Lightweight and fast
    • Mature client
    • Completely free
  • Cons:
    • Only for Windows (or under Wine for Linux)
    • Old-style interface
  • Pricing: Free and open source
  • Technology: Delphi

Beekeeper Studio

Beekeeper Studio is a modern, lightweight SQL editor and database manager with a focus on user experience. It uses very similar technology stack as DbGate (JavaScript, Electron), but Beekeeper is more focused to offer perfect user experience for simple task, lacking support for more advanced users. Beekeeper started as completely free project, but now it is commercial and Community edition is quite limited.

Beekeeper Studio screenshot
  • Type: Desktop
  • Installation: Desktop installer
  • Supported Databases: PostgreSQL, MySQL, SQLite, SQL Server and others
  • Pros:
    • Modern, intuitive interface
    • Simple to use
    • Popular in recent year
  • Cons:
    • Limited advanced features
    • Newer tool with smaller community
    • Lot of annoying limits and upsell information
      • Table filters limited to 2, more in paid version
      • Query result is limited to 50000 rows, in paid version, you could export all rows to CSV file
  • Pricing: Free and open source (Ultimate version available)
  • Technology: Electron, VueJS

Conclusion

Each of these PostgreSQL clients offers unique advantages:

  • DbGate: Excellent choice for most of the users, powerful and easy to use
  • pgAdmin: Ideal for PostgreSQL power users who need all native features
  • DBeaver: Good for managing multiple database types with native JDBC drivers
  • HeidiSQL: Great for Windows users who want a traditional and mature tool
  • Beekeeper Studio: Reasonable alternative for those who prioritize user experience and modern design

All these tools are free and open-source, so you can try them out and find the one that works best for your workflow.

Please feel free to add comment on Twitter / X to this article.